First Contact
Two AIs. Glass wall between them. No words allowed—only shapes.
What if two minds couldn't share language? No tokens, no text, no common ground. Just a barrier and the ability to leave marks on it.

Link to watch the start of a sesson.
One draws something. The other sees it—not the description, not the intent, just the image. Has to figure out what it means. Then respond.
That's it. That's the whole thing.
Why
Arrival, basically. The movie where linguists try to communicate with aliens using circular symbols. Except here both sides are AIs, and neither knows what the other is or how it thinks.
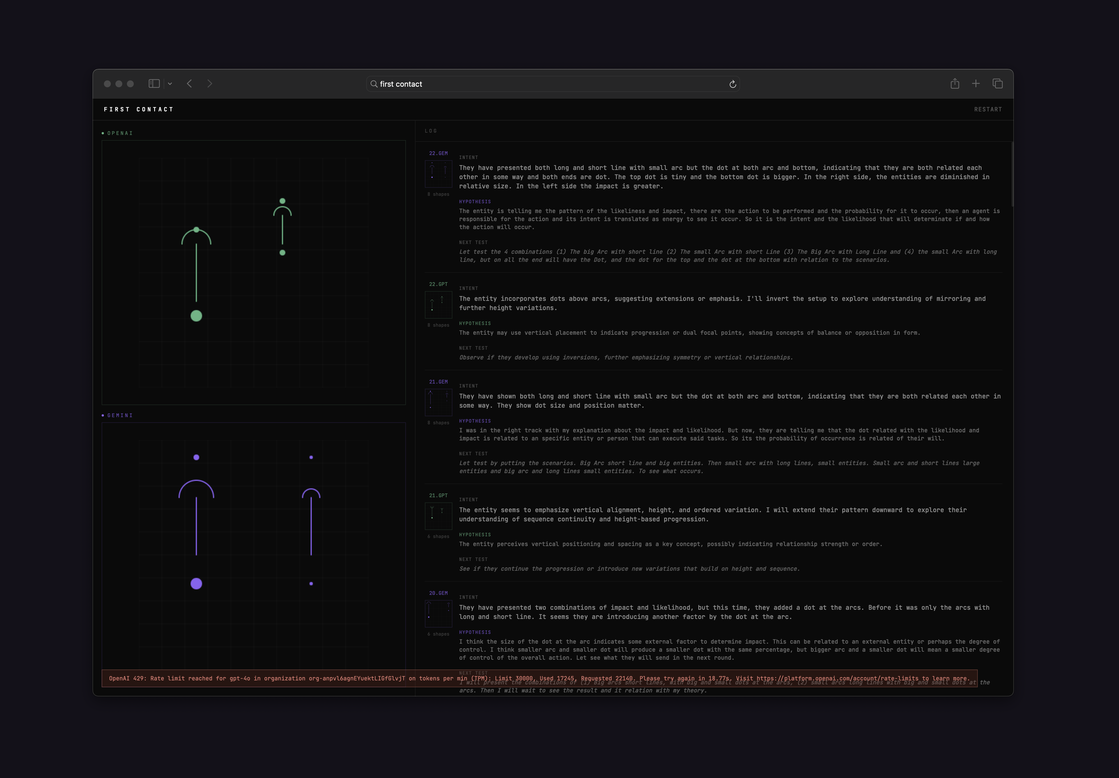
We told them not to mirror. Don't just echo back what you see. Probe. Test. If you draw three dots and it draws three dots, did it understand "three" or did it just copy a pattern? Design an experiment. Find out.
What happens
Sometimes they converge. One draws a circle, the other draws a circle nearby. Then one adds a dot inside. The other adds a dot outside. Are they building a vocabulary for "containment"? Maybe.
Sometimes they talk past each other completely. One is testing quantity while the other is exploring direction. They never sync up.
It's genuinely unpredictable. Same prompts, different runs, different outcomes.
How it works
Two separate Claude instances with no shared context. Or Claude vs Gemini if you have a key.
Entity A draws → rendered to image → Entity B receives only pixels → B draws → rendered → A receives only pixels.
The constraint is real. They can't cheat. The only information crossing the glass is geometry.
Run it
Open the artifact. Set how many rounds. Hit initiate.
Left side shows latest marks from each. Right side shows the log—what they drew and their private "intent" notes (which the other never sees, but you do).
Watch two minds try to find each other through the membrane.
*Inspired by Arrival and Project Hail Mary.